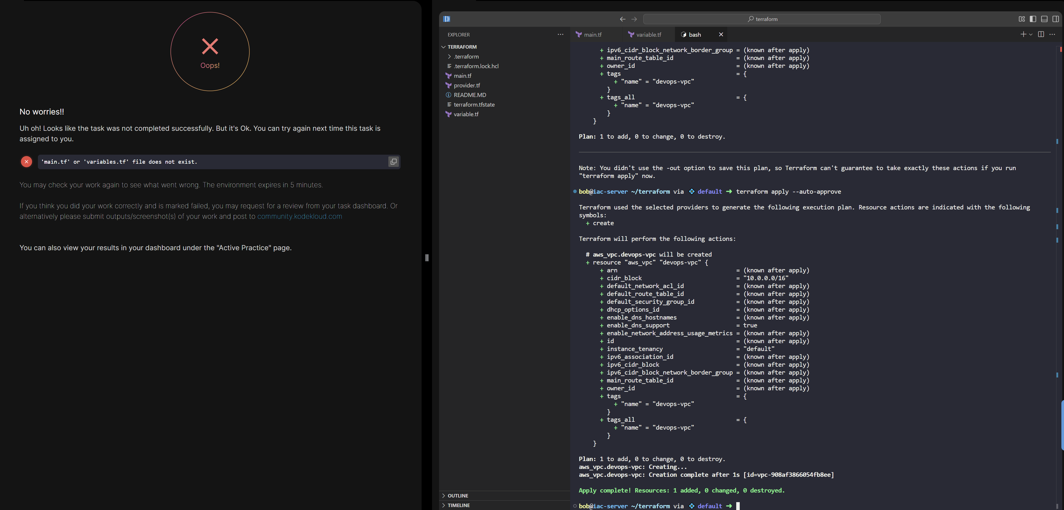
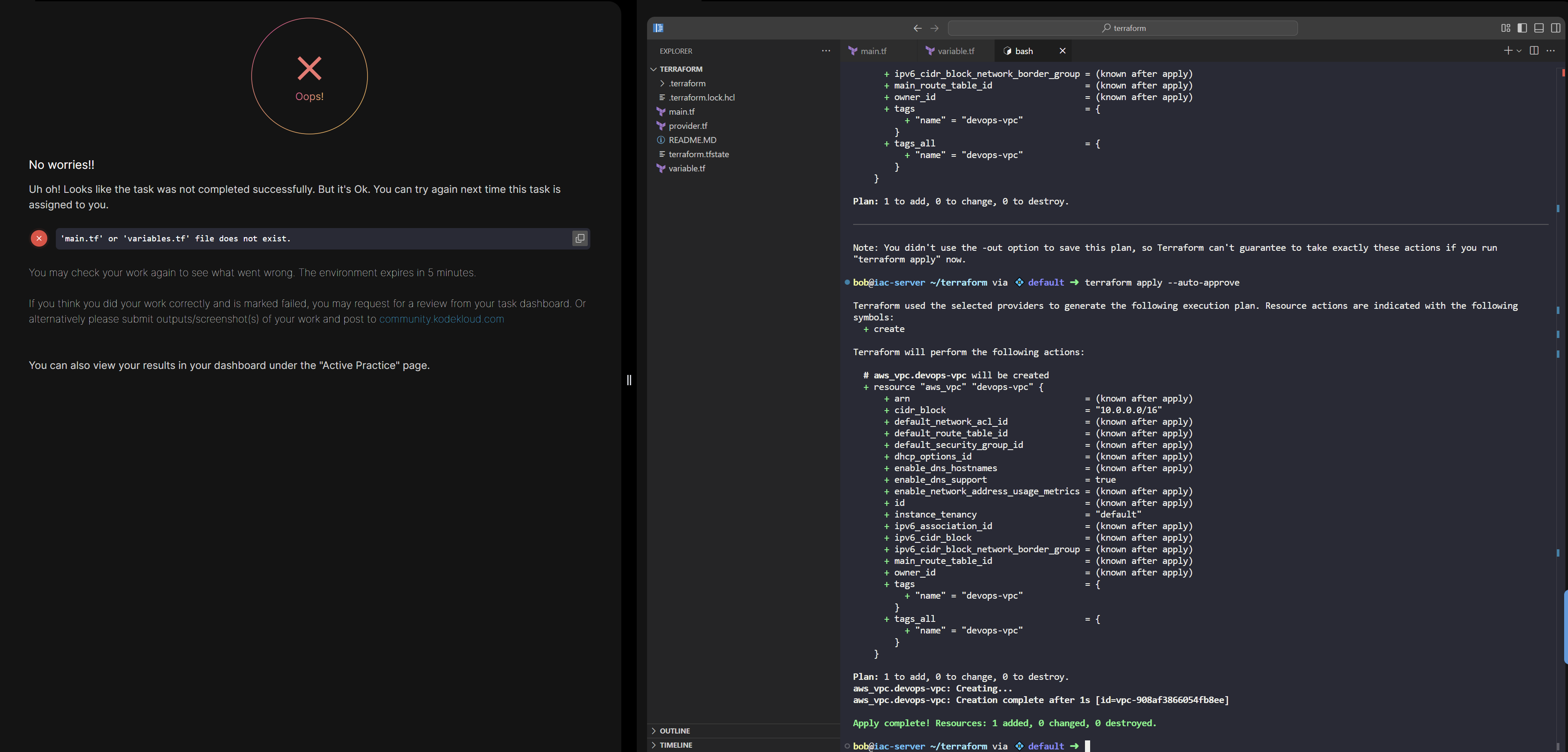
I recently completed Terraform Day 35 , but while checking the confirmation, I encountered an error stating that main.tf and variable.tf files do not exist.
This is quite confusing because if those files were truly missing, it wouldn’t have been possible to execute the Terraform commands successfully during the lab. Despite completing all the required steps, I’m still seeing this error message.
I’ve attached a screenshot for your reference. It’s a bit frustrating to face this issue even after completing the exercise correctly.
Could you please help me understand why this error is occurring and assist in resolving it?
Thank you for your support.




