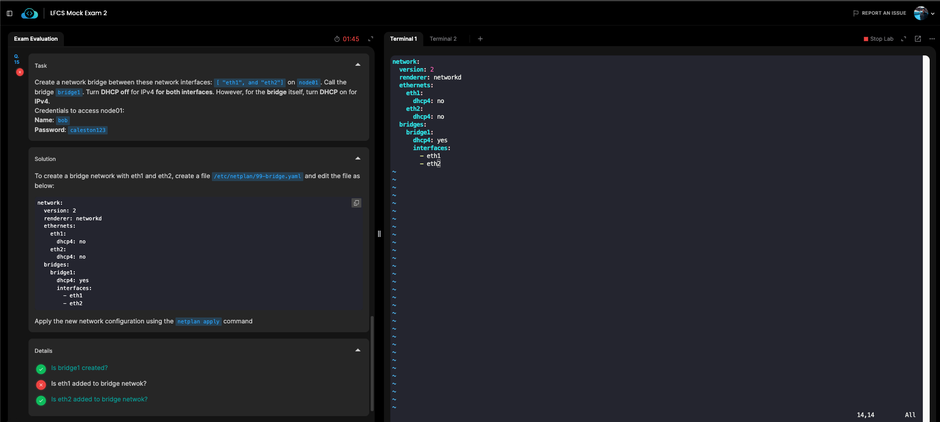
what am i missing for eth1 to be recognized in the bridge? ![]()
It appears there’s a bug in the validator. Even though eth1 is added to the bridge, the validator is not considering it.
I’ll report this to the team to look into.
Thanks for reporting.
It appears there’s a bug in the validator. Even though eth1 is added to the bridge, the validator is not considering it.
I’ll report this to the team to look into.
Thanks for reporting.