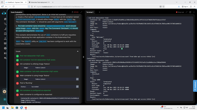
As far as I can see I did it exactly as asked and still the grader says it wrong
Can someone explain what I have done wrong here ?
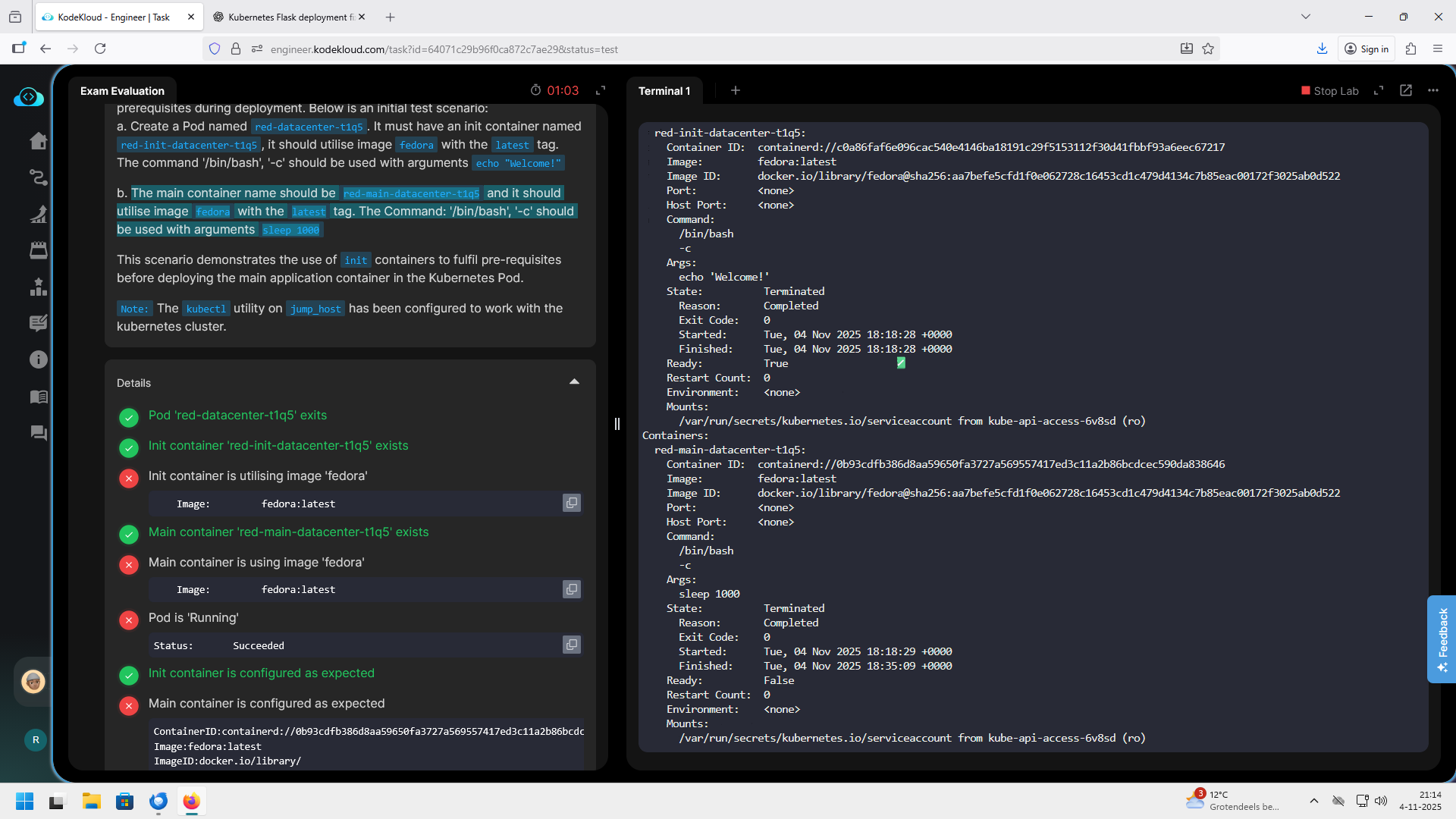
As far as I can see I did it exactly as asked and still the grader says it wrong
Can someone explain what I have done wrong here ?
Rather than split out with both command and args, just add the argument to list for command. This may be why you’re getting the main container to immediately exit, which you don’t want.
Sorry, how do you mean that.
So 1 command to apply both ?
And if so, how does that look like ?
As in:
command:
- /bin/bash
- -c
- echo "Welcome!"