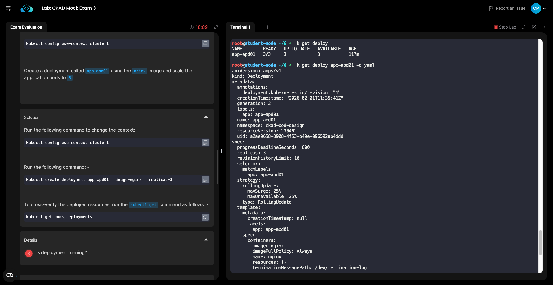
Hi,
I recently sat the CKAD Mock exam 3, on question 6 I was asked to created an nginx deployment.
My answer seems to match the solution but it was marked as incorrect, did I miss something? I’ve attached a screenshot.
All the best,
Chris
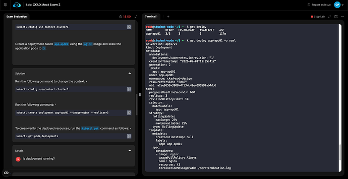
Hi,
I recently sat the CKAD Mock exam 3, on question 6 I was asked to created an nginx deployment.
My answer seems to match the solution but it was marked as incorrect, did I miss something? I’ve attached a screenshot.
All the best,
Chris
Are you sure you’re in Cluster 1? Forgetting to do that would prevent the grader from finding your work.
Can’t be sure now that it’s gone, I’m pretty sure I checked that each time though