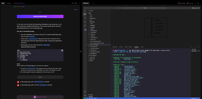
Hello, During my lab in backstage instance, my checks don’t pass at all even I have the correct version of node/yarn and I have created backstage instance with proper name. I tried multiple times restarting the lab.
Can someone help me debug what might be happening please ? I have attached screenshots here for reference


